
Streamlining financial workflows for accounting teams through intelligent automation and intuitive design
Traditional accounting reconciliation processes are manual, time-consuming, and prone to human error, leading to delayed financial reporting and increased operational costs.
An intelligent platform that streamlines reconciliation for uncategorized transactions from QuickBooks Online, enhancing financial accuracy, and compliance.
Product Manager & UX Designer
5 months (Jan 2025 - May 2025)
Understanding the pain points in traditional accounting workflows

Key findings from user research.
From concept to implementation

The Solution: Flow of the Experience
Building intelligent solutions for complex problems

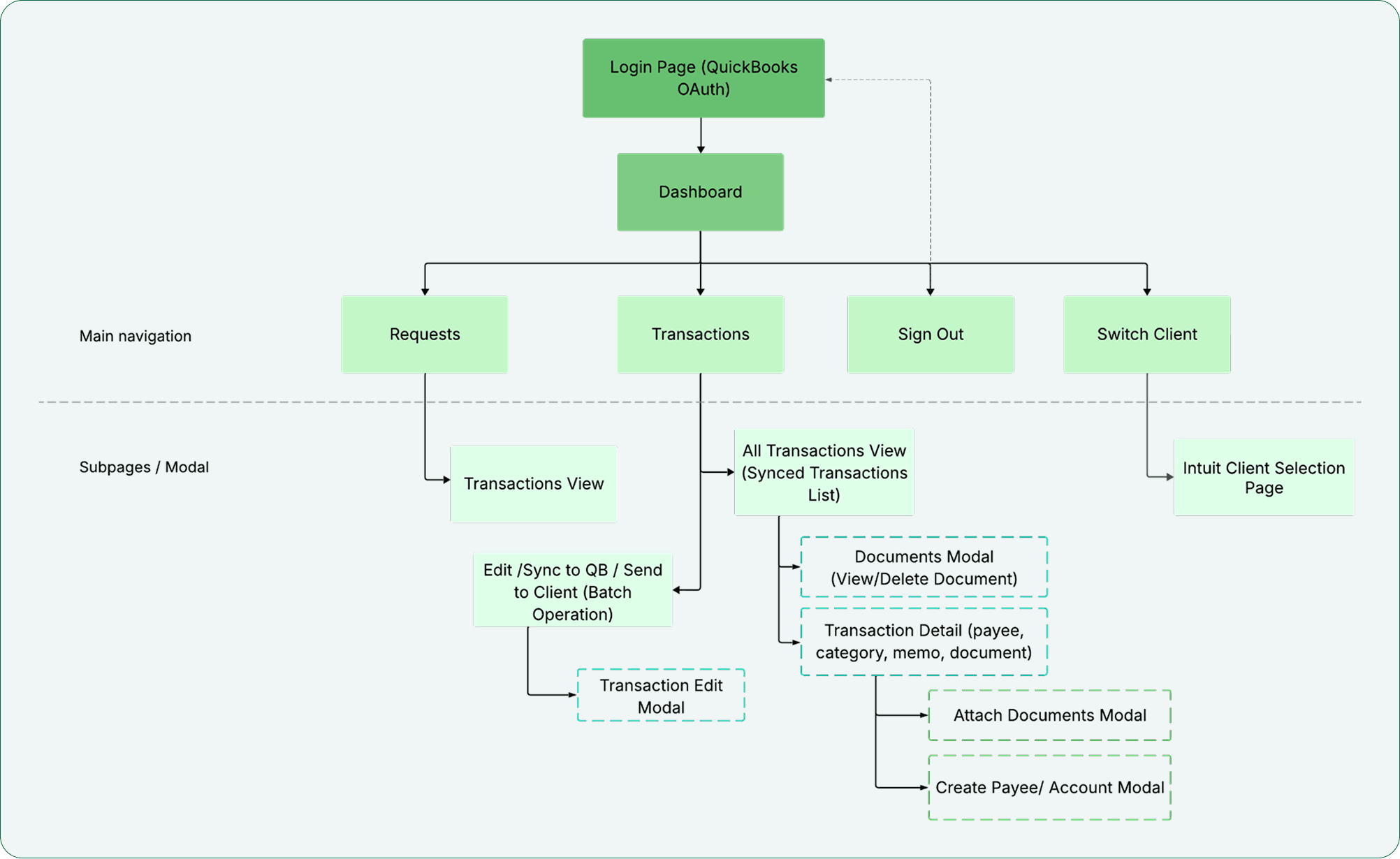
Design: Sitemap

Design: Wireframe
Building intelligent solutions for complex problems
Building intelligent solutions for complex problems

Transaction Collaborator Platform (TCP) Dashboards
Reduction in manual client-accountant communication during testing.
Reduction in transaction categorization time.
Increase in ABP's service capacity without adding new employees
We predict that by the end of Year 2, TCP is poised to break even, where cumulative benefits outweigh the development costs. We built a way for accountants to start being the strategic advisors their clients need.